Ya estoy inscrito ¿Todavía no tienes acceso? Nuestros Planes
Ya estoy inscrito ¿Todavía no tienes acceso? Nuestros Planes
1
respuesta

Escribiendo archivos HTML

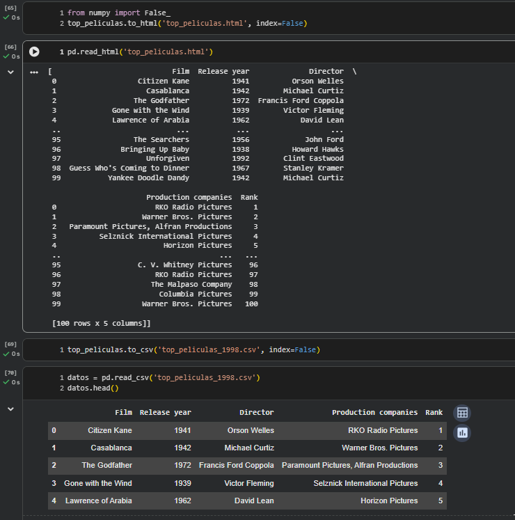
En esta clase vimos cómo exportar un DataFrame a diferentes formatos. Primero lo convertimos en un archivo HTML usando to_html, lo que nos permite abrirlo fácilmente en cualquier navegador. Luego aprendimos a exportarlo en CSV con to_csv, agregando el parámetro index=False para evitar que aparezca la columna de índices. También reforzamos la importancia de verificar los archivos exportados con read_html o read_csv antes de compartirlos, asegurando que la información esté correcta. Con esto ya dominamos la lectura y escritura en HTML y CSV, y el próximo paso será trabajar con XML.

Ingrese aquí la descripción de esta imagen para ayudar con la accesibilidad

Ingrese aquí la descripción de esta imagen para ayudar con la accesibilidad

1 respuesta

¡Hola! ¿Cómo estás?

Gracias por tu aporte en el foro. Su contribución es esencial para el crecimiento de nuestra comunidad en Alura.

Sigue así y no dudes en volver al foro si tienes alguna pregunta o dificultad.

Abrazos y buenos estudios!

Si este post te ayudó, por favor, marca como solucionado ✓. Continúa con tus estudios!