Ya estoy inscrito ¿Todavía no tienes acceso? Nuestros Planes
Ya estoy inscrito ¿Todavía no tienes acceso? Nuestros Planes
1
respuesta

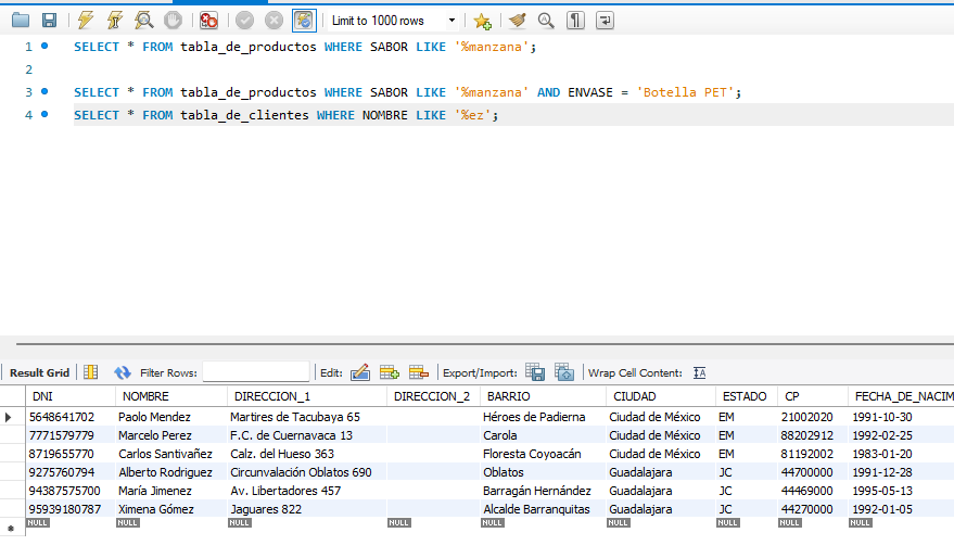
¿Cuántos clientes tienen apellidos que acaban con “ez”?

Ingrese aquí la descripción de esta imagen para ayudar con la accesibilidad

1 respuesta

Hola Leandro, espero que estés muy bien.

Felicitaciones por tu aprendizaje. Estamos priorizando el foro para postear dudas, así optimizamos el tiempo de respuesta para ustedes.

Te recomiendo que puedes interactuar con el resto de nuestros compañeros por nuestro Discord.

En virtud de que en Discord el alcance es mayor, la interacción es inmediata y llega a más compañeros y el foro solo quedaría para esclarecer cualquier duda que puedas tener sobre el contenido de los cursos.

De esa manera si tienes algún comentario, opinión, recomendación o algún consejo, o para compartir los desafios sea por el Discord, con certeza por ahí llegará a más personas.

Un saludo.

Si este post te ayudó, por favor, marca como solucionado ✓. Continúa con tus estudios